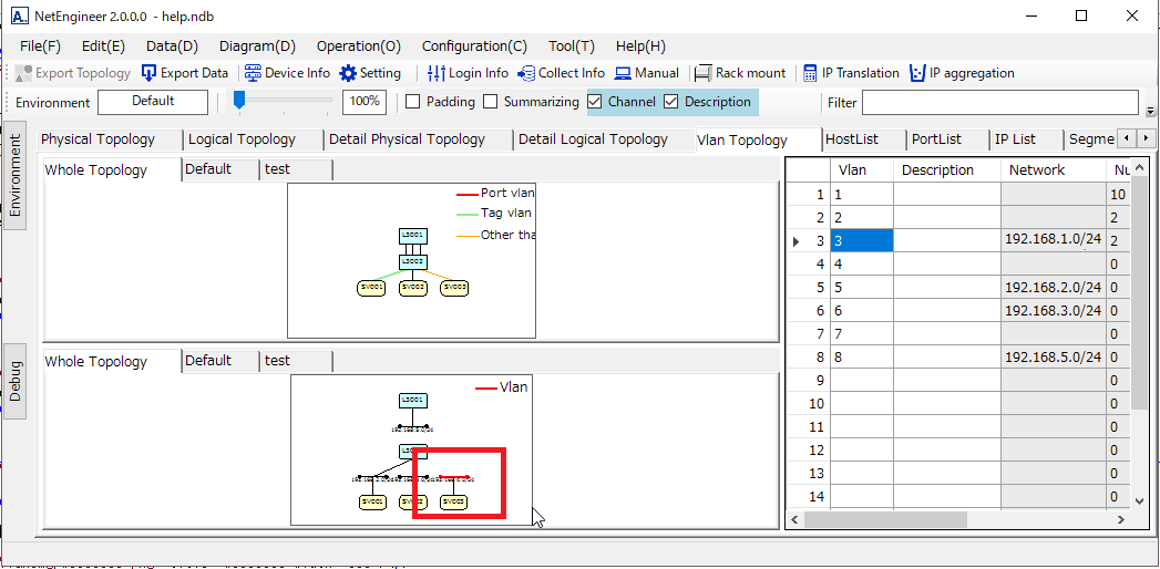
Select the Vlan you want to add from the Vlan list and click the topology diagram.
The segment to which Vlan is applied is displayed in red.
The segment to which Vlan is applied is displayed in red.
Add object and connect with line
Edit object information
Set the device
summarizing object
Export topology diagram
Load data
Add sheet
Add host objects
Add segment objects
Add host and segment object
Export topology
Routing
Adding port vlan to physical topology diagram
Adding tag vlan to physical topology diagram
Adding vlan to logical topology diagram
Delete vlan
Group
Make login information
Wizard
Different login information for each host
Use a bastion server
Serial connection
Preperation
Making operation manual
Start operation
Switchback
Import the operation manual
Export the operation manual